甘肃2026高考网上报名操作指南

2025-10-21 17:30 甘肃省教育厅 评论
一、报名平台访问

在电脑端浏览器地址栏准确输入甘肃省教育考试院官方网址:https://www.ganseea.cn/,按回车键打开官网后,在页面中部功能区或导航栏找到并点击“甘肃省国家教育考试综合管理平台”,随后选择“考生入口”即可进入登录页面;也可直接在浏览器地址栏输入考生服务平台网址:https://kw.ganseea.cn/,按回车键后直接打开登录页面,无需经过官网跳转。手机端用户可以通过微信小程序网上报名,微信搜索“甘肃招考”小程序,登录成功后选择“普通高考”→“高考报名”进行操作。本指南以电脑端操作为主,小程序操作方式与电脑端类似。
图片
图片
二、账号注册
在考生登录界面,点击“没有账号,立即注册”按钮跳转到注册页面进行账号注册。
温馨提示:已参加高考的往届生或已拥有甘肃省国家教育考试综合管理平台账号的考生,无需重复注册,可直接登录系统参与报名。
图片
进入注册页面之后,根据页面提示进行注册信息填写,同时点击 “绑定微信账号”,先通过微信扫码关注 “甘肃省教育考试院” 微信公众号,再扫码完成微信账号绑定。后续部分高考相关通知将通过该公众号发送,且部分业务需绑定微信扫码操作。
图片
填写完所有信息后,点击 “完成注册” 即可。
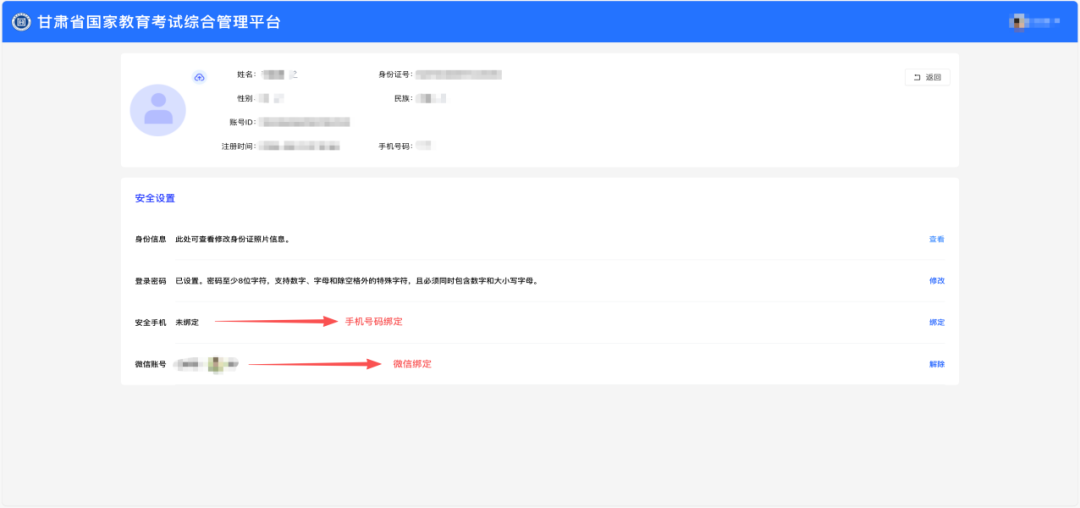
注意:考生账号是考生登录甘肃省国家教育考试综合管理平台的有效凭证,实行“考生一次注册,数据终身留存,账号终身使用”。高考报名、体检结果查询、准考证打印、成绩查询、志愿填报、录取结果查询、考生资格查询及成绩证明打印等关键操作,均需通过该账号完成,请考生妥善保管账号密码,避免泄露或遗忘。
三、账号登录
在登录页面,输入注册时使用的身份证号和设置的密码,填写页面显示的验证码,勾选 “我已阅读并同意服务协议和隐私政策” 后,点击 “登录” 按钮,即可进入系统。
图片
四、忘记密码
考生在登录过程中如忘记登录密码,通过点击右下角“忘记密码”进行密码修改。
图片
点击“忘记密码”后,输入注册时填写的考生身份证号及页面显示的图形验证码,点击 “下一步”。若系统提示 “考生未注册”,需返回登录界面完成账号注册;
图片
点击“下一步”后,系统将向您预留的手机号发送短信验证码。该验证码是验证本人身份的关键信息,务必由考生本人亲自查看并输入,严禁转发给任何他人,以防身份信息泄露或账号被他人操控。输入验证码后,设置新密码。密码设置规则:新密码必须包含大小写字母、数字及特殊符号三种类型组合,长度不少于 8 位,不支持输入空格或空白字符。
图片
  • 特殊情况处理
若绑定的手机号不再使用或无法接收短信或未绑定手机号均需本人向报名所在县(市、区)教育考试招生机构申请更改手机号。申请渠道如下:
(1)现场办理
考生本人携带手写申请书和本人身份证等有效证件到报名所在县(市、区)教育考试招生机构现场办理。
(2)未绑定手机号的考生密码重置
2023年已参加过学考考试的考生,因账号由学校统一批量导入,暂无法通过常规“密码找回”功能接收短信验证码。若您忘记密码,需按以下步骤操作:请第一时间联系所在学校老师,由老师协助完成密码重置操作;使用老师重置后的新密码登录系统后,务必及时对个人信息进行核对与维护,并绑定本人常用的新手机号,以便后续正常接收各类验证信息及考试通知。
图片
图片
(3)网上办理。
点击“忘记密码”,输入身份证号及验证码后下一步,在修改密码界面左下角点击 “材料辅助申诉”,申请修改手机号,申诉成功后使用新手机号找回密码;若账号从未绑定过手机号,系统会提示 “没有绑定手机号,无法进行密码找回”,需通过 “材料辅助申诉” 绑定手机号,具体流程如下:
图片
点击“材料辅助申诉”,考生需填写新手机号码,考生所属县(市、区)及报考考试的名称,同时根据页面提示和要求拍摄一段无剪辑连续的身份证明视频并提交至所属县(市、区)教育考试招生机构进行审核。
图片
考生在材料辅助申诉过程中可通过查询申诉进度查看自己申诉结果情况。
图片
五、高考报名
考生成功登录系统后,在首页找到 “普通高考” 板块,点击 “立即进入”,进入普通高考系统。
图片
在普通高考系统界面,点击 “考生报名” 菜单下的 “高考报名” 选项,启动报名流程。
图片
1.完善信息
报名流程启动后,需先完成身份证照片上传与信息核对:
(1)按系统提示,分别上传身份证人像面、国徽面照片;
(2)系统自动识别身份证信息后,考生需仔细核对姓名、身份证号、性别、民族、地址等内容,确保与身份证原件一致;
(3)确认无误后点击 “保存”,若身份证号识别不一致,需重新上传清晰的本人身份证照片。
图片
2.报名须知阅读
再次点击开始填报按钮,系统会自动弹出报名须知,考生需仔细阅读报名须知等待读秒结束,点击我已阅读并知晓按钮,进入正式填报页面。
图片
图片
3.报名信息填写
(1)在报名信息填报页面,考生需逐项填写个人基本信息、户籍类别、高中阶段简历、特长及获奖/处分情况等内容。
(2)填写时需仔细核对证件原件,确保姓名、身份证号、性别等关键信息与原件完全一致,避免错别字或格式错误。
(3)带 “*” 必填项需完整填写,选填项按实际情况补充;填写完成后务必仔细核对,确认无误再进行资格信息填写。
(4)填写过程中可点击 “暂存信息” 保存数据,避免丢失;填写完成后仔细核对,确认无误点击 “下一步”,进入资格信息填写环节。
图片
图片
4.资格信息填写
报名信息填报完成之后进行资格信息填写,主要包括以下内容:
(1)户籍信息:需填写户籍所在地详细地址,精确到门牌号,同时填写户籍所在省、市、县(需要和户口本一致)。
(2)监护人信息:至少填写1位监护人姓名、身份证号及联系电话,确保联系方式畅通,便于接收后续通知。
(3)学籍信息:如实填写学籍学校、就读学校及入学年份,信息需与学籍系统备案内容匹配,避免因信息不符影响资格审核。
(4)可以点击暂存按钮进行资格表信息的保存,然后进行个人信息的核查,无任何问题后,点击缴费按钮进行缴费。
图片
图片
5.在线缴费
点击保存并缴费按钮进行缴费,如果点击了暂存按钮,可以通过点击报名信息的去缴费按钮进行缴费。
图片
弹出二维码缴费页面,进行扫码缴费,支付微信、支付宝、银联,缴费成功之后系统会自动跳转到报名首页。
图片
如果缴费成功后页面没有跳转,点击考生报名相关,回到考生信息页面,点击我已缴费进行缴费状态的同步。
图片
6.数据核对并提交
(1)报名表、资格表下载:点击 “下载报名表”“下载资格表” 按钮,系统会自动将已经填报的信息以PDF的形式进行下载。请注意,此时下载的表格为草表,非最终正式版本。
(2)数据核对:需逐项核对草表中所有信息,重点确认姓名、身份证号、户籍地址、学籍号、监护人联系方式等关键内容,确保与证件原件、实际情况完全一致。
(3)提交操作:核对无误后,在报名页面点击 “提交”;若发现错误,需及时修改并重新下载草表核对,确认准确后再完成提交。
图片
7.信息修改
(1)未提交时:若核对草表发现错误,直接在报名系统点击 “修改” 按钮,修正错误信息后重新核对,确认无误再提交。
(2)已提交时:提交后无法自行修改,需联系学校或当地招考办,申请退回报名信息,待信息退回后修正,修正完成后重新提交。
图片
8.支持电话
(1)政策类咨询:如遇到政策不清、审核等问题,请拨打各区县、市州教育考试招生机构电话咨询,咨询电话有2种查询渠道。
未登录系统用户可通过登录界面上方提供的“2026年甘肃省教育考试招生机构高考咨询电话”表自行查阅。
图片
已登录用户通过系统菜单“咨询电话”查阅。
图片
首次查阅咨询电话时因系统无法知晓考生所属区县,所以需要暂存一次报名填报信息,向系统提供所属区县位置。
考生需通过考生报名流程进入填报界面,至少填写市、县、报名点后,点击页面最下方“暂存”按钮后,再次点击“咨询电话”菜单即可查阅所属区县招办电话。
图片
(2)技术类咨询:如遇到系统使用问题或平台故障,请拨打以下电话:0931-5729920,0931-5729924,0931-5729926,0931-5729922,0931-5729927,0931-5729921,0931-5729928,0931-5729925,0931-5729923,0931-5729929。

登录高考直通车APP
查看完整试题答案
好的
查看完整试题
特别声明:
1. 本站注明稿件来源为其他媒体的文/图等稿件均为转载稿,本站转载出于非商业性的教育和科研之目的,并不意味着赞同其观点或证实其内容的真实性。如转载稿涉及版权等问题,请作者在两周内速来电或来函联系,本站根据实际情况会进行下架处理。
2. 任何媒体、网站或个人未经本网协议授权不得转载、链接、转贴或以其他方式复制发表,违者本站将依法追究责任。
举报理由选择
确定
高考直通车官网

哇哦!快加入高考直通车APP,发现更多精彩内容,与学霸一起交流学习吧!